-NatureDNS 是下一代互联网的寻址系统。-NatureDNS is the addressing scheme for future Internet.  设置当前浏览器 [?]

-NatureDNS : 自然语言式域名, -自然域名, -xxxx


   -NatureDNS : 直达!


-NatureDNS演示视频Chrome-在线播放下载到本地 | -NatureDNS演示视频MSIE, 下载到本地
如需访问“凯迪网”,只要在浏览器里输入连字符(-)加上“凯迪网”即可,也即 "-凯迪网" .
naturedns example

.com .cn .co .tw .it .us .de .net .org .co .edu .gov .tel .xxx .中国 .中國 .网络 .公司 مصر. .香港 ایران. الاردن. فلسطين. .рф
السعودية. .ge .gf .gg .gh .gi .gl .gw .gy .hk .ht .io .iq .ir .is .... (此处省略600,000个)
, 60万种域名太多,只要一种 -自然域名 足够!

-NatureDNS, -自然域名 ,让域名更自然、更人性,使用商标或品名直达目标站点或网页。

 查询域名是否已注册:   01:10    推荐 -Google -Chrome 浏览器!
  
早到先得!注册一个 -自然域名 试试→  |  购买 -自然域名 注册码→  |  -自然域名 解析页→  |  -NatureDNS 更新日志→




1. 用户使用/启用方法
2. -自然域名 应用
3. -自然域名 技术路线
4. 面向浏览器厂商的合作
5. 面向搜索服务提供商(搜索引擎)的合作
6. 面向终端智能设备制造商的合作:PC/笔记本电脑/平板Pad/智能手机
7. 面向AD广告制作/发布商的合作
8. 渠道商/资源置换/流量交换的合作
9. 联系与合作

1. 使用/启用方法

-自然域名 让域名更自然、更人性! 想到什么就能到那儿,无需传统网址字母转换!
在浏览器地址栏内输入连字符(-, 意为“连接到....”),然后加上任何想去的站点,如 "-ibm", "-工信部", "-中国工商银行"等等.

未来, 不需要做任何操作, 任何计算机操作系统默/智能设备认支持 -自然域名 的解析. -自然域名 成为默认的域名寻址系统标准.

未来没到来之前, 许多浏览器已经内置了该功能,无需改动直接使用。在没有内置该功能的浏览器中,需做如下相应设置, 抢先体验未来!
1.1. 自动设置方法
下载我们精心编写和组织的代码和程序,点击以下链接或下载相应程序即可完成启用-NatureDNS的相关设置。

1.1.1. 按此在线设置微软MSIE浏览器
MS Edge微软浏览器设置 -NatureDNS
或者下载微软 IE浏览器, MSIE浏览器自动修正程序,下载执行该设置程序即可( .7z版本, For MSIE7+, 执行过程中遇有杀毒软件提示,请通过。
目前已测得在安装了金山杀毒软件的MSIE中无法修改MSIE的默认搜索,该软件总是会自动将默认搜索修改为带参数的BAIDU。
解决办法是卸载该软件,使用精简高效的 -avg ) | MSIE8“找不到元素”的Bug修正脚本
1.1.2. 谷歌Chrome浏览器, 按此设置谷歌Chrome浏览器,或者下载 Windows下Chrome自动设置程序(.exe) (.7z) | Chrome自动设置方法说明
1.1.3. 谋智FireFox浏览器, 按此设置谋智Firefox浏览器,或者下载 Windows下Firefox自动设置程序(.exe) (.7z) | Firefox自动设置方法说明
1.1.4. 苹果Safari浏览器
1.1.5. 奇虎360安全浏览器, 按此设置奇虎360浏览器
或者下载 Windows下360安全浏览器自动设置程序(.exe) (.zip) (.7z)

1.2. 手工修改
浏览器默认搜索引擎改为 http://ufqi.com/-naturedns/search?q= , 根据不同的浏览器,后面会拼接 %s 或者 {searchTerms}

1.2.1. IE, MSIE浏览器,
MS Edge微软浏览器设置 -NatureDNS
修改MSIE6的默认搜索 | 修改MSIE8的搜索(通过iegallery) | 修改MSIE7/8/9/10的默认搜索(通过注册表)
MSIE8 浏览器的地址栏不支持中文的 -自然域名 格式,如"-有福气", 只能输入英文或者拼音形式的 -自然域名 ,如"-ufqi"。
在MSIE8下,使用中文 -自然域名 ,请在搜索栏里输入,如"-教育部".
1.2.2. 修改Chrome的默认搜索工具, Chrome浏览器修改搜索,更新版,
1.2.3. FireFox浏览器, 修改Firefox默认搜索服务
1.2.4. Safari浏览器, 修改Safari默认搜索服务 | 下载SearchEngines.plist
1.2.5. 奇虎360浏览器, 修改奇虎360默认搜索服务 , 搜狗浏览器-修改搜狗浏览器默认搜索服务,
Maxthon浏览器,修改Maxthon傲游浏览器默认搜索服务
↑Top

2. -自然域名 应用

2.1. -URL4P : 面向出版的短地址服务
-url4p

2.2. 内置在 -People-Toolbar
内置在浏览器工具条

2.3. 内置在 -mobxpc : 跨屏数据传送
便捷的跨屏传送工具,零安装,免通道,随时随读跨屏传送.

↑Top

3. -NatureDNS -自然域名 系统技术

3.1. 互联网发展趋势


3.2. -NatureDNS学术论文. | -NatureDNS简介大幅海报@中国计算机大会CNCC2012. | -NatureDNS相关专利.
8.3. 技术演进线路
naturedns technical routing
3.4. 软件
NatureDNS-Compatible BIND, work in process.

3.5. HTTPNatureDNS
NatureDNS over HTTP, another HTTPDNS , work in process.

↑Top

4. 面向浏览器厂商的合作

在浏览器中启用对 -自然域名 的支持,对用户来说具有很好的亲和性和便利性,免去记忆各种复杂、多级的英文域名,
使用母语的品牌名称即可快速抵达,是浏览器先进性的一种体现。目前在浏览器中启用对 -自然域名 的支持有两种方式:
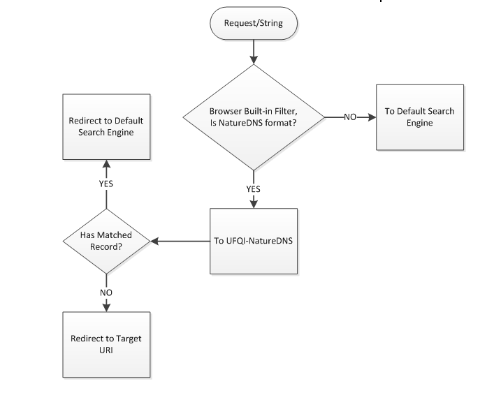
4.1. 将浏览器的默认搜索引擎设置为-UFQI-NatureDNS, 如下图上部所示;
4.2. 在浏览器中内置用户输入字符串的过滤模块, 如下图下部所示;
详细设置及使用,请下载参考文档 在浏览器中启用 -自然域名 的方法 ,
在线版本及讨论 在浏览器中启用 -自然域名( -NatureDNS )的方法 .
Method-1:
support-NatureDNS-in-browser-1
---- ---- ----
Method-2:
support-NatureDNS-in-browser-2
↑Top

5. 面向搜索服务提供商(搜索引擎)的合作

搜索服务商(搜索引擎)通过浏览器中集成的“统一地址栏”功能,为用户提供了全面的搜索服务。
-自然域名 -NatureDNS 可以为搜索服务提供商(搜索引擎)提供实时域名解析及查询服务和域名数据库缓存数据同步。
5.1. 实时域名解析及查询:在搜索服务的前置处理程序中,如果匹配到 -自然域名 -NatureDNS 的请求,
则实时调用 -自然域名 -NatureDNS 的查询接口(通过URL跳转或API接口),然后将结果返回给调用者
(成功则使用Redirect-302功能前往目的地,失败则继续前转到搜索服务的处理流程中)。
5.2. -自然域名 -NatureDNS 数据库数据同步功能:将该数据库同步到搜索服务商本地,
在搜索引擎内部流程中完成查询及提供服务。
↑Top

6. 面向终端智能设备制造商的合作:PC/笔记本电脑/平板Pad/智能手机

在推出的各种产品(普通电脑,笔记本电脑,平板Pad或者智能手机)中,将 -自然域名 -NatureDNS 设置为默认搜索引擎
同时实现:1)满足用户需求,提升用户体验;
2)在 -自然域名 -NatureDNS 命中失败的情况下,继续前转到厂商指定的搜索服务提供商处,实现双赢。
↑Top

7. 面向AD广告制作/发布商的合作

在广告创意中,增加对 -自然域名 -NatureDNS 的运用,会使得广告作品锦上添花,提升广告价值。
如下是两例使用 -自然域名 -NatureDNS 提升广告价值的例子:
-上海大众
shanghai vw
-宝马汽车
bmw
-花旗银行
citibank
-帝测科技
帝测科技
在线及讨论版: 好的广告应该让用户可以轻易到达 .
↑Top

8. 面向渠道商(资源置换/流量交换)的合作

征询有推广渠道的软件及服务商,通过资源置换 或 流量交换 的方式,
向浏览器厂商、搜索服务提供商、终端设备制作商、终端用户等推介 -自然域名 -NatureDNS .
对于有变现要求的商家,也可以将流量结算变现。
↑Top

9. 联系与合作

收录、注册! 早到先得! 现在就去抢注→
联络我们 & 客服支持 6273 31375 @ qq.com ; 5158 61630 @ qq.com ; wadelau @ ufqi.com;
QQ群交流: 28186086
6273 31375 @ qq.com ; 5158 61630 @ qq.com ;
wadelau @ ufqi.com
↑Top

已上线 .

© Since 2013. -UFQI | -UFQI-Blog
yoU Frequently Query It.
您常查它.
-NatureDNS-qrcode