刘振兴,2013年7月
自然域名(NatureDNS)是网民使用各自的母语来访问网络资源的一种域名表达方式(形如“-ufqi”)。现有域名系统(DNS)存在问题,带着对这些问题的研究,我们推出了自然域名系统。
自然域名的详细说明及演示、案例,请前往http://ufqi.com/naturedns,在已经支持自然域名的浏览器中输入–naturedns 即可抵达,如使用“–中国工商银行”代替www.icbc.com.cn来访问工行网站,使用“–工信部”代替www.miit.gov.cn来访问工信部网站。
我们知道全面升级现有DNS系统到自然域名系统是一项长期、复杂的工程,需要计算机行业各个领域的通力合作、共同推进。
目前,我们发现一条向公众演示自然域名的先进性的方法之一,在网络浏览器中首先启用对自然域名的支持。这里有两个原因促使我们进行这项探索:1)浏览器是公众使用互联网最频繁的应用之一;2)现代浏览器多数已具备推送更新、实时更新的功能。
在浏览器中启用对自然域名的支持,对公众来说具有很好的亲和性和便利性,免去记忆各种复杂、多级的英文域名,使用母语的品牌名称即可快速抵达,同时也是浏览器先进性的一种体现。
在浏览器中启用对自然域名的支持可以有两种方式:
1. 将浏览器的默认搜索引擎设置为UFQI-NatureDNS[1],浏览器侦测到用户输入的是非常规域名时,请求UFQI-NatureDNS进行自然域名解析,域名匹配成功直接抵达目标站点,匹配不成功,继续前传请求到浏览器设定的“默认搜索引擎”进行搜索,并返回相应结果,该过程描述为:
Figure 1 替换默认搜索引擎
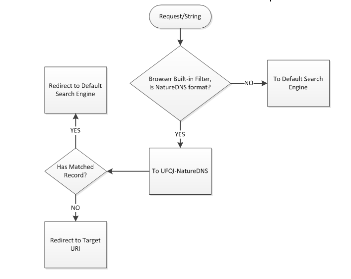
2. 在浏览器中内置用户输入字符串的过滤模块[2],如果用户输入了自然域名格式(/^\-[^\-]+[.*][^\-]+$/)的查询字符串则将请求发往UFQI-NatureDNS,否则按此前的流程将请求转给原来的默认搜索引擎,其过程可以描述为:
Figure 2 内置字符串判断模块
[1]关于使用UFQI.NatureDNS的具体参数设置,请参考 http://ufqi.com/naturedns
[2]建议使用此方式,将自然域名的识别与过滤集成到浏览器内不影响现有默认搜索引擎模式。













在浏览器中启用自然域名(NatureDNS)的方法 | -UFQI-Blog Other people feel that this is how louis vuitton bags http://pinterest.com/usalouisvuitton/
在浏览器中启用自然域名(NatureDNS)的方法 | -UFQI-Blog cheap oakleys http://www.discountsunglassesshopoutlet.com/
Pingback引用通告: 在搜狗浏览器中修改默认搜索引擎为UFQI-NatureDNS | -UFQI-Blog
Pingback引用通告: 在奇虎360浏览器中修改默认搜索引擎 | -UFQI-Blog